make.com, n8n, Zapier ...
최근에 업무 / 워크플로우 자동화툴들이 굉장히 많이 나오고 있다.
이런것들을 활용하여 부업으로 여러가지 돈을 번다는 강의들도 많다.
자동화 도구들을 비교해보고 무엇을 적용해볼지 잘 선택해보자.
1. 자동화 툴 비교
1.1 n8n vs Make.com
| 구분 | n8n | Make.com |
| 비용 | 무료 (셀프 호스팅) + 유료 클라우드 | 제한된 무료 플랜 + 유료 플랜 |
| 설치 방식 | 셀프 호스팅 가능 (Docker 등) | 클라우드 서비스 |
| 커스터마이즈 | 오픈소스라 코드 수정, 노드 직접 추가 가능 | 커스텀 API 연동 지원은 있지만 코드 수정은 불가 |
| 대상 사용자 | 개발자, 기술 친화적 사용자 | 개발자 + 마케터 혼합 |
| 기능 범위 | API 호출, DB 연결, 조건 분기, 복잡한 워크플로우 가능 | 시각적 UI로 복잡한 시나리오 구현에 강점 |
| 강점 | 자유도 높음, 서버 관리권한, 비용 절감 | 비주얼 플로우가 깔끔, 협업 기능 좋음 |
| 약점 | 직접 서버 관리 필요, 러닝 커브 있음 | 고급 기능 쓰려면 유료 플랜 필요 |
이 외에도 자동화 툴이 많지만 가장 대중적으로 많이 사용되는 두 가지를 비교해보았다.
2줄 요약:
귀찮지만 싸게하고싶으면 n8n,
돈이 좀 있고 쉽게 사용하고싶으면 Make.com
2. 사용해보면서 비교하기
실전 예제로, RSS피드를 수집하고,
ChatGPT를 활용하여 크롤링된 글을 깔끔하게 정리하여
내 구글 스프레트 시트에 저장시키는 워크플로우를 만들어 보자.
2.1 Make.com
make.com은 구독 모델에 따라 여러 사용자가 같은 조직내에서
여러가지 시나리오를 동작시키고 모니터링할 수 있다.
가입부터 예제 시나리오를 만들어 보자.
2.1 Make.com 가입 및 접속
말 그대로 make.com에 접속하여 가입하면 뭔가 세련된 화면이 보인다.

make.com은 좌측에 Scenario가 주된 기능으로,
여러 워크플로우를 실행하는 하나의 사이클을 시나리오라고 지칭하고있다.
2.2 Create scenario

우측 상단의 Create scenario버튼을 클릭 하면 위와 같이 시나리오를 생성할 수 있는 UI로 변한다.
우리는 RSS를 통해 구글 시트까지 이어져야하니 우선 RSS를 추가하자.
2.3 RSS

2.2 항목에서 RSS를 추가하고 우리가 만들어둔 피드 정보를 등록하자.
2.4 ChatGPT 추가


RSS피드를 추가한 후, RSS의 우측 버튼을 클릭하여 항목을 추가한 후
ChatGPT를 선택하여 시나리오를 한단계 더 추가한다.
내 계정 시크릿 정보를 통해 ChatGPT 계정과 연동하고, 알맞은 모델을 선택해준다.
그리고

RSS에서 받은 데이터를 3줄 요약해서 받도록 프롬프트를 작성했다.
2.5 Google Sheet

그리고 마지막으로 내 구글 계정의 구글시트까지 연결하면 끝이다.
이렇게 연결되어있는 각각의 모듈들이 하나로 묶여 시나리오가 되고, 전체 시나리오를 동작하여 정상적으로 나오는지 확인해보자.
결과:

내가 연결한 구글 시트에 3줄 요약은 아니지만 RSS피드 정보가 잘 요약되어 나오는걸 확인 할 수 있다.
결과가 잘 나오니 모듈들의 작업들을 명시적으로 지정하자

한국어로까지 작업을 마쳤으면, 매 15분 주기로 스케줄링처리하여 새로운 정보들을 내 구글시트에 모아서 볼 수있다.
Make.com 총평:
개발을 하나도 몰라도 이용하기 쉽게끔 잘 만들어져 있으며,
특히 이용자 입장에서 UI/UX가 훌륭하다고 느껴짐.
지원하는 모듈들도 많아서, 나는 구글시트에 처리했지만 메일로 쏘거나 하는등의 여러가지 처리가 가능함.
반면 무료 티어인 경우 시나리오 3개까지 생성이 가능하고 시나리오를 실행 시키는 토큰이 매우 제한적임.
2.2 n8n
n8n역시 Make.com처럼 시나리오를 만들어 자동화 프로세스를 구축할 수 있다.
무슨차이가 있는지 만들어보면서 알아보자.
Make.com은 클라우드ㄹ로 사용가능하여 홈페이지에서 사용이 가능했는데,
n8n은 경우가 조금 다르다.
무료인만큼 자체적으로 설치하여 사용해야한다.
1. 도커로 로컬 환경에 실행
docker run -it --rm -p 5678:5678 n8nio/n8


완료되면 5678포트로 실행된다. 열어서 확인해보자.
2. 계정 추가

내가 만든 시나리오들을 관리해야하니 계정이 필요하다.
계정을 추가하고 로그인을 하자.
3. 대시보드 진입

우선 Make.com 보다 UI가 구리고 불친절해보인다.
이곳에서는 시나리오라고 안하고 워크플로우라고 하는데 우측 상단에 있는 버튼을 클릭하여 작업을 추가해보자.
4. 작업(워크플로우) 추가

4.1 RSS

가운데 + 버튼을 클릭해보니 우측에 사용할 수 있는 기능들이 나온다.
Make.com에서 진행한것처럼 RSS피드를 받도록 우선 RSS를 추가한다.

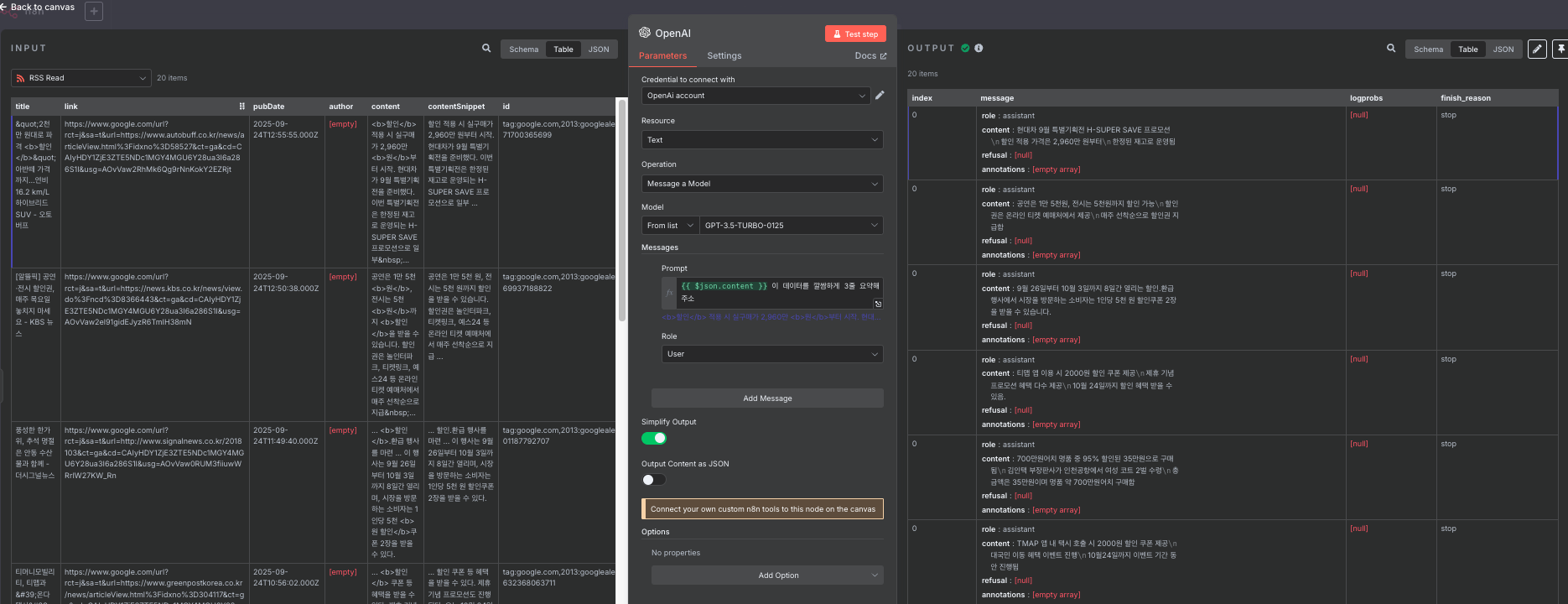
가운데 상단의 "test step"버튼을 클릭하니 간단하게 ouput 데이터를 볼 수 있다.
저 데이터는 HTML이 다 섞여있기 때문에 ChatGPT로 한번 다듬어 주자
4.2 ChatGPT 리커버리

앞서 RSS로 받은 데이터를 챗 지피티를 통해 깔쌈하게 3줄요약을 맡겼다.
output으로 뭔가 마음에 들진 않지만 3줄요약을 해줬다.
4.3 구글 스프레드시트 전송

마지막으로 구글시트까지 연결하면 한 워크플로우가 완성된다.
우선 결과가 잘 나오는지 확인해보자.

완벽한 3줄요약은 아니지만,
RSS로 받은 데이터를 일부 만족스럽게 요약해준걸 볼 수 있다.
이 작업들을 스케줄링 처리하면 내 스프레드 시트에 특정 주기마다 새로운 데이터들을 쌓을 수 있다.
n8n 총평:
내 로컬 PC나 배포된 서버에 컨테이너 하나 띄우면 무료로 사용가능하다.(서버비 제외)
사용하는 워크플로우의 제한이 없고, 커스텀하게 사용이 편하다.
특히 코드를 작성하거나 HTTP요청 시 자바스크립트를 통해 편하게 사용이 가능하다.
반면 이런 자동화 툴에 대한 사전 지식이 없으면 처음에 구성하는것이 어려울 수 있으며
초기 세팅하는데 러닝커브가 상당히 존재한다.
전체 총평:
여러사람과 안정된 환경에서 자동화를 돌리고 싶으면 Make.com 추천
1인으로 저렴하게 자동화를 돌리고 싶으면 n8n 추천
끝
'그 외' 카테고리의 다른 글
| 멀티테넌시 아키텍처란? (0) | 2025.09.29 |
|---|---|
| 티스토리 다크모드에 글자색이 어두워지는 문제 해결 (0) | 2025.08.07 |